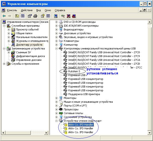
1

Aktiv Co. IFD Handler в системе стали с желтым значком

До сегодняшнего дня все работало замечательно, работаем в системе Контур Экстерн. Проблема в следующем Aktiv Co. IFD Handler (3 шт.) в системе стал с желтым восклицательным знаком но при подключении токена система говорит что устройство успешно установлено, переустановка драйверов не помогла, что делать?
Скрин с ошибкой прилагаю https://forum.rutoken.ru/uploads/transfer/0/4000/4114/thumb/p16beku3k1ddq8571q8t1rrmfgp3.JPG

2

Re: Aktiv Co. IFD Handler в системе стали с желтым значком

Что произошло в период между нормальной работой компьютера и этой нештатной ситуацией?
Так как сами по себе считыватели не могли "отвалиться", то наверняка что-то в этот период произошло.

3

Re: Aktiv Co. IFD Handler в системе стали с желтым значком

Администратором сети были установлены две программы AIDA64 и еще к сожелению не помню названия (сейчас не за этим компом) програ для слежения за состоянием жесткого диска.

4

Re: Aktiv Co. IFD Handler в системе стали с желтым значком

Собственно, если это все что делали, то для того чтобы убедится в этих ли программах дело надо их удалить.

5 (2011-10-10 11:21:41 отредактировано vknnkv)

Re: Aktiv Co. IFD Handler в системе стали с желтым значком

Программы удалили, драйверы на токен переустановили результат тот же желтые значки.

6

Re: Aktiv Co. IFD Handler в системе стали с желтым значком

попробуйте обновить драйвера этих устройств вручную указав путь к драйверам считывателей - c:\WINDOWS\system32\Aktiv Co\rtIFDH\

7

Re: Aktiv Co. IFD Handler в системе стали с желтым значком

Пробовали установка проходит без ошибок, но результата нет.

8

Re: Aktiv Co. IFD Handler в системе стали с желтым значком

попробуйте установить бета-версию наших новых драйверов - https://www.rutoken.ru/hotline/download/drivers/